|
<< Click to Display Table of Contents >> Selección de personal |
Las compañías exitosas se destacan en la búsqueda, atracción y retención del mejor talento. Contar con personal altamente calificado impulsa la productividad y el crecimiento empresarial. Sin embargo, identificar y contratar a las personas adecuadas suele ser una tarea desafiante.
El departamento de Recursos Humanos debe realizar múltiples actividades para encontrar candidatos con las habilidades, la experiencia y los conocimientos adecuados para cada vacante. Este proceso suele ser largo e implica una gran cantidad de trabajo manual y la coordinación entre las diferentes partes interesadas en las diferentes etapas.
Para simplificarlo, Bizagi ofrece una plantilla de Proceso de Reclutamiento y Selección diseñada para ayudar a las empresas a gestionar estas tareas de forma eficiente.
El proceso comienza con una Solicitud de personal. Si no existe una descripción del puesto, un Analista de Recursos Humanos la crea. Si el solicitante no tiene la autoridad necesaria, el flujo de trabajo pasa a la tarea de Aprobar solicitud.
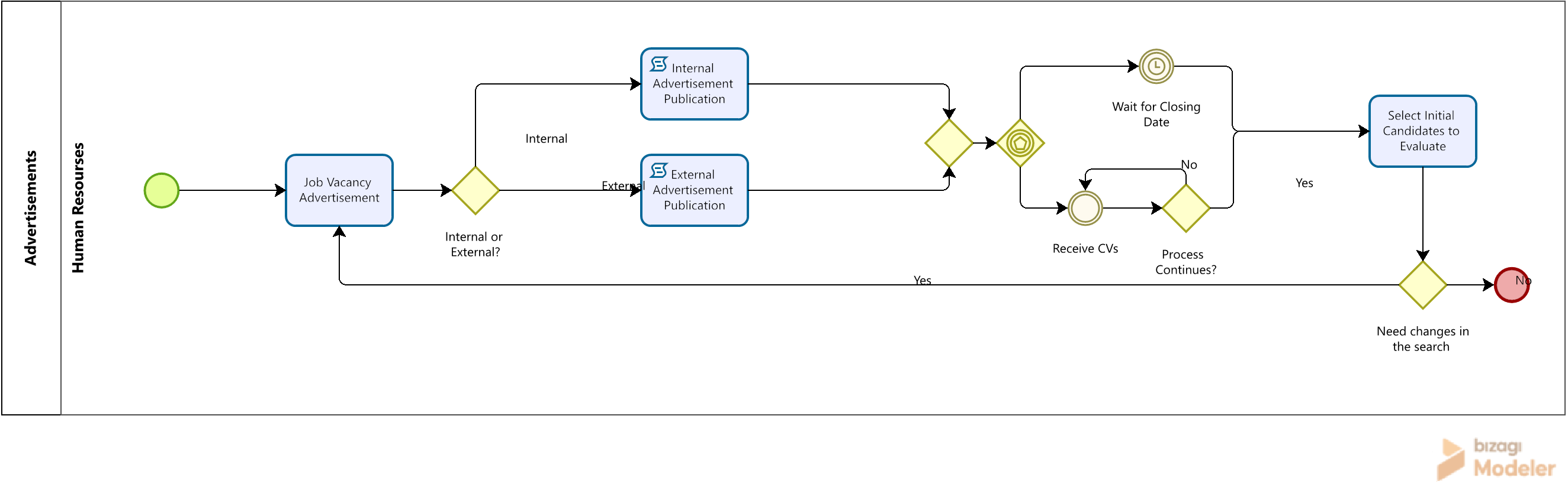
La plantilla incluye dos subprocesos: Anuncio de Vacante y Proceso de Selección.
Una vez finalizado el proceso de selección, se activa una señal para iniciar el Proceso de contratación de personal.

La documentación completa de este proceso se puede encontrar dentro de su archivo de Bizagi Modeler (.bpm). Desde allí, se puede generar un documento de Word con toda su información.
Subproceso Publicación de oferta de trabajo
Una vacante es una oportunidad para mejorar y redefinir roles y responsabilidades dentro de un área de la compañía. Para lograr un impacto positivo, es fundamental encontrar a la persona adecuada para el puesto.
Esta tarea no es sencilla: requiere crear un anuncio que capte la atención de candidatos que puedan contribuir al crecimiento tanto del área como de la compañía.
Crear un anuncio de empleo eficaz es solo una parte del desafío; seleccionar la plataforma adecuada para publicarlo es igualmente importante. Una mala elección puede resultar en la pérdida de candidatos altamente cualificados.
Finalmente, antes de pasar del proceso de reclutamiento al proceso de selección, es crucial filtrar a los candidatos que no cumplen con los requisitos del puesto. Este paso ayuda a ahorrar tiempo y recursos, garantizando que solo los candidatos más idóneos avancen.

Subproceso de selección de personal
El proceso de selección está diseñado para evaluar y elegir al candidato más idóneo para una vacante. Comienza con la programación de las pruebas psicotécnicas y técnicas requeridas, seguidas del registro de los resultados.
A lo largo del proceso, se realizan varias entrevistas. El número de entrevistas depende del puesto y lo determina el analista de Recursos Humanos.
Además, se deben verificar las referencias del candidato. Una vez finalizados estos pasos, el solicitante selecciona al candidato final para cubrir la vacante. Si el candidato seleccionado acepta la oferta salarial, el subproceso concluye.

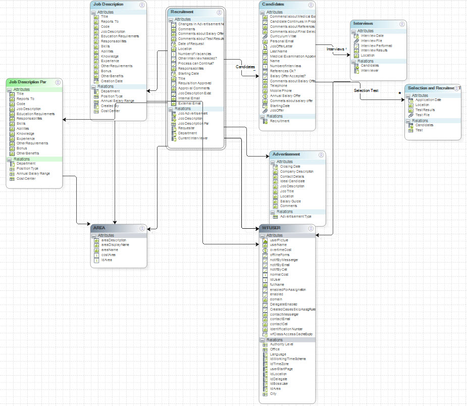
Modelo de datos
La entidad del Proceso de Negocio es Reclutamiento; contiene información sobre la solicitud de personal, como el puesto, el número de vacantes necesarias, el área y otros datos del puesto. Esta entidad está relacionada con las entidades Descripción del puesto, Anuncio y Candidatos. La relación entre Reclutamiento y Candidatos es de uno a muchos, por lo que es necesario incluir a varios candidatos en un Proceso de Selección.
Los atributos principales de la Descripción del puesto son: Puesto, Código, Responsabilidades, Habilidades, Experiencia y Descripción del Puesto. La entidad Anuncio incluye el puesto, la ubicación, la descripción de la empresa, los datos de contacto y los candidatos ideales. La entidad Candidatos incluye el nombre, los apellidos, el CV y el correo electrónico.

Tablas paramétricas
El modelo incluye varias tablas paramétricas. Las entidades contienen información relacionada con la descripción del puesto, como por ejemplo, el tipo de puesto o el rango salarial anual.
La tabla paramétrica Descripción del puesto contiene la descripción del puesto de la compañía. Es fundamental que el administrador de Bizagi configure la parametrización de esta entidad. Esta información es necesaria para el correcto desarrollo del proceso.

El Proceso de Reclutamiento y Selección incluye varias Formas que facilitan la gestión eficiente de la información a lo largo de cada etapa.
Forma de solicitud de personal
La Forma incluye un combo de descripción del puesto. Si el puesto está parametrizado, sus detalles se cargan automáticamente. De lo contrario, se muestran los campos que describen el puesto y deben completarse.

Forma para ingresar resultados de la entrevista
Esta Forma muestra los candidatos. Para incluir los resultados, haga clic en el icono Editar.

Durante el proceso de selección, el candidato debe asistir a múltiples entrevistas con diferentes partes interesadas. Después de cada entrevista, se deben registrar los resultados para garantizar una evaluación y una toma de decisiones precisas.
La Forma de edición contiene dos cuadrículas para mostrar los resultados de las entrevistas. La primera incluye un filtro que muestra solo las entrevistas completadas y es de solo lectura. La segunda cuadrícula muestra la entrevista actual, que se puede editar. En esta cuadrícula, el campo Resultados de la entrevista es obligatorio.

Definir Expresiones
El proceso incluye compuertas exclusivas e inclusivas para indicar el flujo del proceso, las más importantes son:
Otra entrevista necesaria: La compuerta evalúa si el candidato necesita presentar otra entrevista.

Solicitud Necesita Aprobación: La compuerta valida si el solicitante tiene el nivel de autoridad necesario para realizar la solicitud de personal, si no el proceso continúa con la actividad Aprobación Solicitud.

Se utiliza un Asistente para definir los participantes del proceso. En el paso cinco del Asistente, seleccione Definir Participantes para configurar los roles.

La tarea Solicitud de personal, es realizada por la persona que necesite crear un caso.

La actividad Aprobar solicitud es realizada por el jefe del solicitante.

La tarea de Resultados de la entrevista de ingreso la realiza la persona asignada a la tarea de Programación de entrevista.

La plantilla del proceso de Reclutamiento y Selección incluye varias plantillas de correo electrónico para informar sobre el progreso de la solución de la no conformidad.
El proyecto se inicia con el envío de correo electrónico habilitado, sin embargo, no incluye la personalización de su compañía. Por lo tanto, debe configurar el servidor de correo electrónico SMTP que utiliza su organización.
Para configurar esto:
1. En Bizagi Studio, vaya a la pestaña Servicios en la Nube y haga clic en Management Console. Inicie sesión con sus credenciales.

2. En la Management Console, haga clic en Environment en el menú de la izquierda y seleccione Opciones.
3. Abra la pestaña Popular.
4. Active la casilla Enviar notificaciones.
5. Introduzca el nombre de su servidor SMTP y la cuenta de correo electrónico desde la que se enviarán las notificaciones, como se muestra en el diagrama a continuación.
Para obtener más información sobre la configuración de la autenticación del servidor de correo electrónico, consulte el artículo Opciones.

Para configurar los destinatarios ("Para") para actividades y publicaciones de ofertas de trabajo internas y externas, debe actualizar el vocabulario asociado con la plantilla de correo electrónico predeterminada que utiliza su empresa.
Para ello:
1.En Bizagi Studio, vaya a la pestaña Inicio y haga clic en Experto.
2.En el menú de la izquierda, seleccione Reglas de Negocio.
3.Haga clic en Vocabulario para acceder y administrar los términos.

4. En Definición de constantes, reemplace el correo predeterminado por las direcciones utilizadas por su compañía para el envío de correos masivos, así como el correo de la empresa responsable de publicar las ofertas laborales.

Guía para la programación de entrevistas
La configuración del correo electrónico utiliza dos filtros:
•Filtro de destinatarios: Garantiza que el correo electrónico se envíe solo a los candidatos que siguen activos en el proceso (es decir, aquellos que no fueron eliminados).
•Filtro de entrevistas: Se muestra en una cuadrícula dinámica que muestra solo las entrevistas pendientes.

Last Updated 12/9/2025 9:48:07 AM