|
<< Click to Display Table of Contents >> Recruitment |
Successful companies excel at finding, attracting, and retaining top talent. Having highly qualified staff drives productivity and business growth. However, identifying and hiring the right people is often a challenging task.
The Human Resources department must carry out multiple activities to find candidates with the right skills, experience, and knowledge for each vacancy. This process is typically time-consuming, involving significant manual work and coordination among various stakeholders across different stages.
To simplify this, Bizagi offers a Recruitment and Selection Process template designed to assist companies in managing these tasks efficiently.
The process begins with a Personnel Requisition. If a job description does not exist, a Human Resources Analyst creates one. If the requester lacks the required authority, the workflow moves to the Approve Request task.
The template includes two subprocesses: Job Vacancy Advertisement and Selection Process.
Once the selection process is complete, a signal is triggered to initiate the Onboarding Process.

The complete documentation of this process can be found within its Bizagi Modeler file (.bpm). From there, you can generate a Word document with all its information.
Job Vacancy Advertisement Subprocess
A vacancy is an opportunity to improve and redefine roles and responsibilities within an area of the company. To achieve a positive impact, it is essential to find the right person for the position.
This task is not simple—it requires creating an ad that captures the attention of candidates who can contribute to the growth of both the area and the company.
Creating an effective job ad is only part of the challenge; selecting the right platform to publish it is equally important. A poor choice can result in losing highly qualified candidates.
Finally, before transitioning from the Recruitment Process to the Selection Process, it is crucial to filter out candidates who do not meet the job requirements. This step helps save time and resources, ensuring that only the most suitable applicants move forward.

Selection Process Subprocess
The Selection Process is designed to evaluate and choose the most suitable candidate for a vacancy. It begins with scheduling the required psychotechnical and technical tests, followed by recording the results.
Throughout the process, several interviews are conducted. The number of interviews depends on the position and is determined by the Human Resources Analyst.
Additionally, reference checks must be completed for the candidate. Once these steps are finalized, the requester selects the final candidate to fill the vacancy. If the chosen candidate accepts the salary offer, the subprocess concludes.

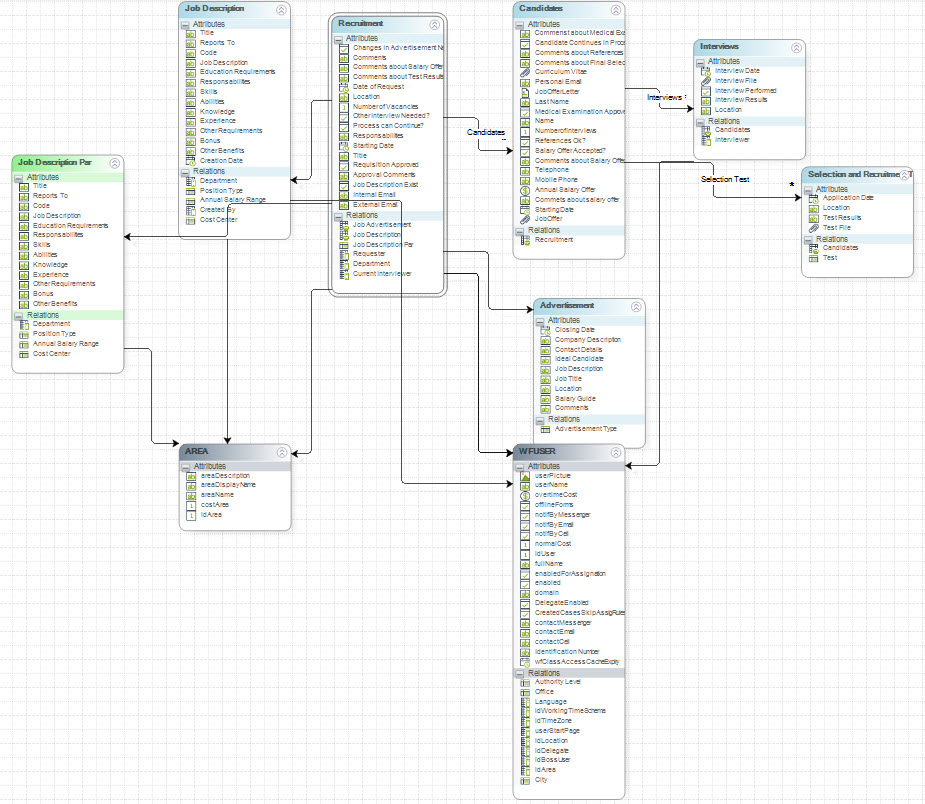
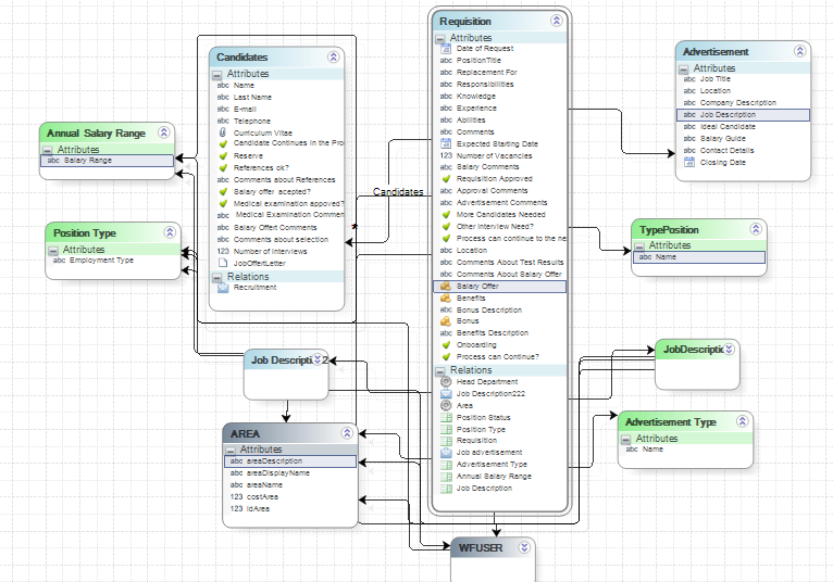
Data Model
The Business Process entity is Recruitment; it holds information about the personnel requisition such as Job Title, Number of vacancies needed, Area, and other information about the position. The entity is related to the Job Description, Advertisement and Candidates entities. The relationship between Recruitment and Candidates is one to many, it is necessary to include several candidates in a Selection Process.
The main attributes of the Job Description are: Title, Code, Responsibilities, Abilities, Experience and Job Description. The Advertisement entity includes Job Title, Location, Company Description, Contact Details, and Ideal Candidates. The Candidates entity includes Name, Last Name, CV file, E-mail.

Parameter Tables
The model includes several parameter tables. The entities hold information related to the job description, for example type of position or annual salary range.
The job Description parameter table holds the Job Description of the company’s positions. It is very important for the Bizagi Administrator to establish the parametrization of this entity. This information is necessary for the correct development of the process.

The Recruitment and Selection Process includes several Forms that facilitate efficient information management throughout each stage.
Recruitment Requisition Form
The Form includes a Job Description Combo. If the position has been parametrized, its details are automatically loaded. If not, the fields describing the position are displayed and must be completed.

Entry Interview Results Form
This Form shows the candidates. To include the results, click the Edit icon.

During the Selection Process, the candidate must attend multiple interviews with different stakeholders. After each interview, the results must be recorded to ensure accurate evaluation and decision-making.
The Edit Form contains two grids for displaying interview results. The first grid includes a filter that shows only completed interviews and is read-only. The second grid displays the current interview, which can be edited. In this grid, the Interview Results field is mandatory.

Define Expressions
The process uses exclusive and inclusive gateways to indicate the process work flow, the most important are:
Other interview needed: The gateway evaluates if the candidates need another interview.

Requisition Needs Approval: The gateways validate if the requester has the level of authority to make the requisition, if not, the process continues to the boss approval task.

A Wizard is used to define the Performers for the process. In step five of the Wizard, select Define Performers to configure the roles.

The Recruitment requisition is performed by a person who needs to create a case.

The Approve Requisition task is performed by the Requester's boss.

Entry Interview Results task is performed by the person assigned on the Scheduling Interview task.

The Recruitment and Selection process template includes several email templates to provide information about the progress of the nonconformity solution.
The project is initialized with email sending enabled; however, it does not include your company’s customization. Therefore, you must configure the SMTP email server used by your organization.
To configure this:
1.In Bizagi Studio, go to the Cloud Services tab and click Management Console. Log in with your credentials.

2.In the Management Console, click Environment in the left menu and then select Options.
3.Open the Popular tab.
4.Enable the checkbox to Send Notifications.
5.Enter the name of your SMTP server and the email account from which notifications will be sent, as shown in the diagram below.
For more details on configuring email server authentication, refer to the Options article.

To configure the recipients (“To”) for activities and for internal and external job offer publications, you need to update the vocabulary associated with the default email template used by your company.
To do this:
1.In Bizagi Studio, navigate to the Home tab and click Expert.
2.From the left-hand menu, select Business Rules.
3.Click Vocabulary to access and manage the terms.

4. In Constant definitions, change the default email to those used by their company to send massive emails and the mail from the company which made job offers publications.

Scheduling Interview Guidance
The email configuration uses two filters:
•Recipient Filter: Ensures the email is sent only to candidates who remain active in the process (i.e., those not eliminated).
•Interview Filter: Displays in a dynamic grid that shows only interviews that have not yet been conducted.

Last Updated 12/9/2025 9:28:13 AM