|
<< Clic para mostrar Tabla de Contenidos >> Editar un proceso |
Una vez haya diagramado su Proceso, usted podría necesitar cambiar elementos, por ejemplo, incluir conectores adicionales o agregar más figuras para mejorar y completar el modelo.
Continuemos con nuestro proceso de Solicitud de Compras para ejemplificar como realizar estos cambios de forma sencilla.
En el primer paso del asistente, dé clic en la opción Editar Proceso. Esto abrirá el modelo del Proceso.

Si usted necesita mover elementos del diagrama de un lugar a otro, dé clic sobre él y arrástrelo hasta la nueva posición.
Si necesita eliminar un elemento del diagrama, dé clic sobre el y presione el botón Eliminar.
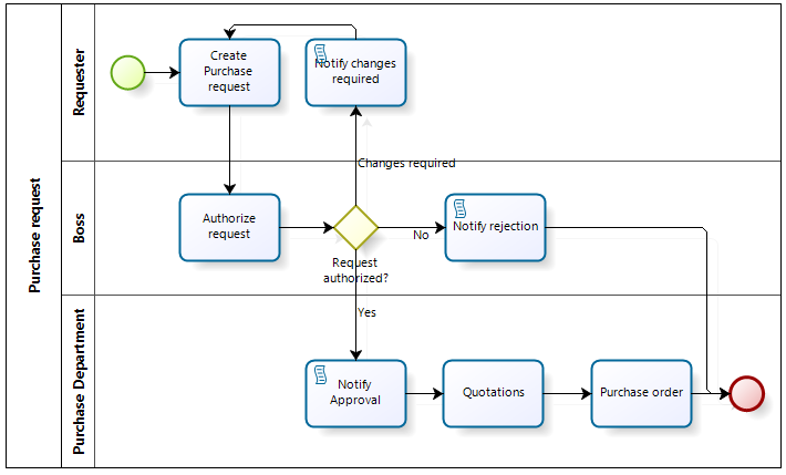
La siguiente imagen muestra el proceso inicial de Solicitud de compra que diseñamos. Sin embargo, necesitamos hacer algunos ajustes.
•Ya que existen correos electrónicos que se deben enviar de forma automática dependiendo de la decisión del jefe inmediato, es necesario cambiar la tarea de Notificación a una tarea de Script.
•La tarea Cotizaciones es un subproceso donde se deben realizar varias actividades para poder escoger un proveedor.
•La tarea Orden de Compra también es un subproceso donde la Orden de Compra es enviada al proveedor y creada en el sistema ERP.

El modelador permite cambiar elementos de la misma categoría. Usted no necesita incluir otro elemento al proceso, solamente debe cambiar el elemento existente.
1. Para cambiar la tarea de Notificación a una tarea de Script, dé clic derecho sobre el elemento del diagrama y seleccione Tipo de Tarea del menú que se ha desplegado.
Escoja el tipo de tarea apropiado de la lista desplegable.

2. Realice el mismo procedimiento para las otras dos tareas de Notificación. La siguiente imagen muestra el progreso hasta este momento.

3. Para transformar la tarea Cotizaciones en un subproceso, dé clic derecho sobre la tarea y seleccione la opción Transformar en subproceso del menú. Repita el procedimiento en la tarea Orden de Compra.

Para más información de Subprocesos, referirse a la documentación sobre tipos y usos de Subprocesos.
Las fases (Milestones) son sub divisiones del proceso, las cuales son utilizadas como puntos de referencia. Ellas ayudan a los lectores a entender las diferentes etapas que conforman el proceso.
Vamos a incluir tres fases para determinar el estado de cada actividad dentro del proceso.
1. Para incluir una fase, arrastre el elemento desde la paleta y ubíquelo sobre el diagrama. Arrastre y suelte otras dos fases.

2. Arrastre y suelte los elementos que pertenecen a la fase.

3. Para renombrar una fase dé doble clic sobre ella, presione la tecla F2 o dé clic derecho sobre ella y seleccione la opción editar texto del menú.

Last Updated 2/23/2024 3:45:47 PM