|
<< Clic para mostrar Tabla de Contenidos >> Funciones de transformación |
Introducción
Bizagi ofrece un conjunto de funciones exhaustivas para el mapeo de parámetros en invocaciones de servicios basados en Web (tanto parámetros de entrada como de salida).
Dichas funciones son de gran ayuda para interpretar y realizar manipulación de información, especialmente de uso común en transformaciones XML.
Adicionalmente, Bizagi dispone de funciones para importar y exportar el mapeo definido.
Funciones Especiales
El uso de funciones especiales requiere que los campos mapeados estén dentro de un nodo de Elemento.
|
Considere los siguientes aspectos al utilizar estas funciones: •Los nodos de un elemento pueden verse como elementos de tipo complejo. •Las funciones especiales requieren que sus entradas y salidas estén contenidas en nodos de elemento. •No todas las funciones estarán disponibles para todos los servicios web (p.e, al configurar una invocación a un servicio web basado en un puerto de servicio de SOAP 1.1, algunas funciones no se presentarán). |

Concatenar
Esta función concatena dos o más entradas de tipo texto) en una salida (de tipo texto). Un ejemplo común considerando la concatenación de los nombres y apellidos de un contacto ilustra el uso y alcance de esta función:

Para usar esta función, seleccione desde la barra de funciones (fx), la opción Concat ubicada en el menú de funciones de la categoría texto. Luego, arrastre y suelte esta opción dentro de la ventana principal de mapeo donde se encuentran sus tablas.
Ahora, usted puede arrastrar el triángulo de conexión saliente una entrada y soltarlo en la caja de Concat como un parámetro (param1).

Repita este paso para la entrada que usted ha escogido como param2.
Finalmente, seleccione la línea de Salida en la caja de Concat para definir la salida de la función de concatenación.
En este ejemplo, el atributo VENDOR_NAME tendrá la información almacenada en la entidad Vendor de Bizagi, en el atributo 'First Name' seguido por la información almacenada en 'Last Name'.

Observe que usted podría concatenar más campos incluyendo más cajas de Concatenación (en cascada). De esta manera, la salida de una función de Concatenación podrá ser utilizada como la entrada para otra y así anexar un tercer parámetro (en este caso).

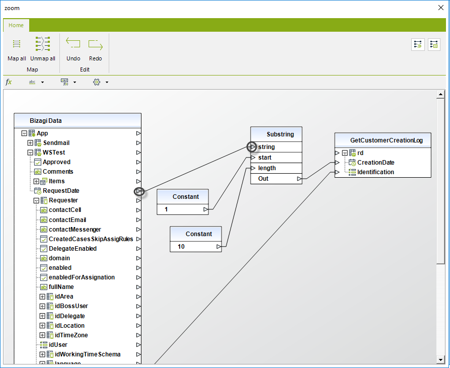
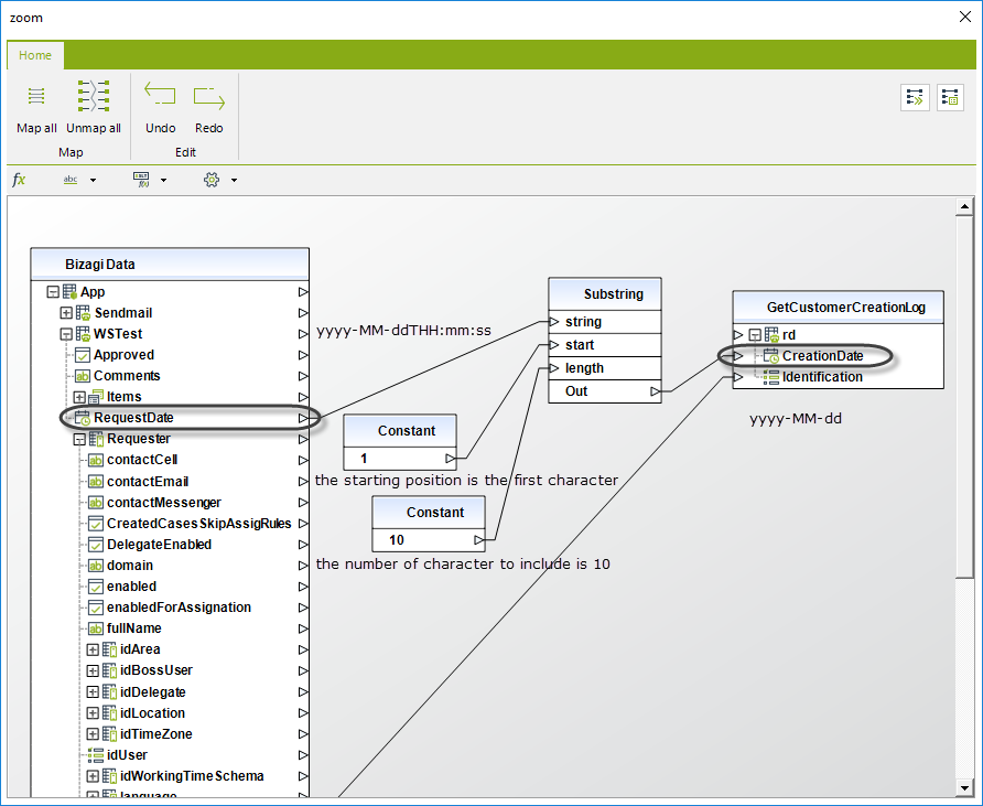
Substring
Esta función obtiene un texto que es un subtexto del texto principal.
Tenga en cuenta que esta función especial en Bizagi no requiere que su entrada sea un campo de texto. Bizagi convertirá automáticamente a texto otros tipos de información como enteros o campos de Fecha-Hora. Por lo tanto, esto permite utilizar la función substring con cualquier otro tipo de dato diferente a un texto.
Para utilizar esta función, seleccione desde la barra de funciones (fx), la función Substring que se encuentra en el menú de funciones de la categoría texto. Luego, arrastre y suelte esta opción dentro de la ventana principal de mapeo donde se encuentran sus tablas.

Ahora, usted puede arrastrar el triángulo de conexión saliente una entrada y soltarlo en la caja de Substring como un parámetro de texto (este es el texto original de entrada el cual es obligatorio).

Para los otros dos parámetros, la función espera un número que indica:
•Parámetro de Inicio: La posición inicial en el texto original desde el cual se obtendrá el subtexto .Este parámetro es obligatorio.
Esto significa que la función hará que el caracter en esta posición sea el inicio de la salida del substring.
El primer caracter y la posición del texto original es siempre "1".

•Parámetro de Longitud: El número de caracteres incluidos desde la posición de inicio.
El parámetro de longitud es opcional (si no se especifica una longitud se incluirán todos los caracteres siguientes al caracter de inicio).
Observe que para definir los valores de estos dos parámetros se utiliza comúnmente la función Constante.
Un ejemplo común es utilizar la función especial Subtexto para obtener información específica de una Fecha. En este ejemplo, obtendremos el año, mes y día de un atributo de tipo Fecha Hora en Bizagi que originalmente contiene también la hora:

Constante
Esta función inserta una definición de un valor constante (texto o número) dentro de un esquema de mapeo, de manera que puede ser utilizando para asignar un valor a un campo. Para este ejemplo, supondremos que siempre se actualizan cinco días como días de vacaciones disponibles, cuando se registra un nuevo empleado.
Para utilizar esta función, seleccione desde la barra de funciones (fx), la función Constante que se encuentra en el menú de funciones de la categoría XSLT (Extensible Stylesheet Language Transformations).
Luego, arrastre y suelte esta opción dentro de la ventana principal de mapeo donde se encuentran sus tablas.

Usted puede arrastrar el triángulo de conexión saliente de la caja Constante y soltarlo en el atributo deseado.

Formato de Fechas
Cuando Bizagi envía información al servicio, esta función transforma una fecha en una cadena de acuerdo al formato seleccionado. Esta función recibe una Fecha como entrada y retorna una cadena con la fecha formateadas. Cuando Bizagi recibe información del servicio, esta función transforma una cadena en una fecha. Esta función recibe como entrada, una cadena en el formato seleccionado y retorna una Fecha.
Para utilizar esta función, seleccione desde la barra de funciones (fx), la opción Formato de Fechas localizada en la categoría de Utilidades del menú de funciones.
Después, arrastre y suelte esta opción en la ventana de mapeo donde se encuentran sus tablas.

Usted puede escoger cualquiera de estas opciones:
•Generar salida con fecha: Esta opción indica que la cadena generada va a incluir la fecha en un formato específico.
oFormato de fecha corta por defecto: Usa el formato de Fecha Corta seleccionado en Configuración de Negocio de Bizagi. Si el formato anterior es (por defecto), establecerá la formato de la Cultura Global seleccionada
oFormato de fecha larga por defecto: Usa el formato de Fecha Larga seleccionado en Configuración de Negocio de Bizagi. Si el formato anterior es (por defecto), establecerá la formato de la Cultura Global seleccionada
oOtro formato: Corresponde a una lista de los formatos de fecha más comúnmente usados.
•Generar salida con tiempo: Esta opción indica que la cadena generada va a incluir la hora en un formato específico.
oFormato de tiempo: Corresponde a una lista de los formatos de hora más comúnmente usados.
•Formato personalizado: Este campo le permite agregar su formato de fecha personalizado. También tiene una lista con algunos formatos que no son fáciles de configurar (Formatos JSON MVC, RFC 1123 o ISO 8601) o aquellos sin la fecha completa (e.g, solamente año y mes, solamente mes y día). Cuando se selecciona esta opción, se desactivan las opciones anteriores.
Seleccione los formatos de Fecha y el Tiempo como desee, ahora podrá arrastrar y soltar el triangulo de la conexión saliente de la entrada a la caja de Fecha como parámetro de entrada (esta es la fecha de entrada original, la cuál es obligatoria, el nombre de la entrada puede variar).

Ahora podrá arrastrar y soltar la entrada al campo objetivo del mapeo de entrada o salida.

|
La función de formato de fechas siempre recibe una fecha y retorna una cadena. Podrá utilizar la función para configurar tanto las entradas como las salidas del servicio, sin embargo, cuando sus procesos se ejecutan en una plataforma .NET, el framework .NET procesará automáticamente las respuestas a Bizagi, bien sea para guardar un objeto o una cadena de texto. |
Ejemplo
Los siguientes ejemplos muestran cómo configurar el Formato de Fechas para enviar desde Bizagi algunos formatos estándar:
1.Solo fecha en formato d/M/yyyy, es decir para 4 de febrero de 2015, el resultado será 2/4/2015.
Una vez esté abierta la ventana de Formato de Fechas, realice lo siguiente:
•Marque la opción Generar salida con fecha.
•Seleccione Formato de fecha corta por defecto.
•Desmarque la opción Generar salida con tiempo.
•Dé clic en Ok.

Al final, el resultado en la caja de Fecha será:

2.Fecha y hora completa con huso horario (yyyy-MM-ddtHH:mm:ssz), es decir 4 de febrero de 2015 03:46:07 pm en UTC-5, el resultado será 2015-02-04P15:33:44-5.
Una vez esté abierta la ventana de Formato de Fechas, realice lo siguiente:
•Copie el formato yyyy-MM-ddtHH:mm:ssz y péguelo en la lista Desplegable Formato de tiempo.
•Dé clic en Ok.

Al final, el resultado en la caja de Fecha será:

Los valores presentados como entrada en la caja de fecha varían de acuerdo a los valores establecidos en la configuración.
Exportar Mapeo (Export Mapping)
Bizagi le permite exportar el mapeo actual para crear una copia que puede ser utilizada cuando el servicio se utiliza en otra parte de proceso, fomentando la reusabilidad. Esta función guarda el mapeo actual en un archivo XML que puede ser utilizado en cualquier parte donde se llame el servicio.
Para utilizar esta función, seleccione desde la barra de funciones (fx), la función Exportar Mapeo (Export Mapping) localizada en la categoría de Utilidades del menú de funciones.

Seleccione la ruta en donde se guardará el archivo XML e ingrese un nombre para el mismo después, dé clic en Guardar.

Importar Mapeo (Import Mapping)
Bizagi le permite importar un mapeo guardado previamente y reutilizarlo en otra invocación de Web Service. También puede ser usado cuando los Web services o conectores que ya tienen mapeo son actualizados o se les adicionan atributos.
Esta función carga el mapeo desde un archivo XML.
Para utilizar esta función, seleccione desde la barra de funciones (fx), la función Importar Mapeo (Import Mapping) localizada en la categoría de Utilidades del menú de funciones.

Seleccione el archivo XML con el mapeo previamente guardado y a continuación, dé clic en Abrir.

Una vez cargado, Bizagi reemplazará el mapeo existente con la información del archivo XML.
|
•Si el atributo mapeado en la exportación no se encuentra al importar, se ignora, no se mostrarán errores. •Los nombres de los atributos deben ser iguales, si son diferentes serán ignorados y si coinciden serán mapeados. |
Last Updated 1/26/2022 4:18:38 PM